Federal enterprise architecture (FEA) has long served as a foundational framework for orchestrating the complex interplay of processes, technologies and organizational structures within government entities. As artificial intelligence (AI) continues to reshape the technological landscape, the relevance of FEA has become even more pronounced. The adoption of AI introduces new dimensions of complexity, opportunity and risk management that demand a robust and adaptive architectural approach. FEA, when aligned with contemporary AI capabilities, enables agencies to navigate rapid technological change, optimize resource utilization and ensure regulatory compliance while maintaining a clear strategic direction.
Developing a business framework for FEA
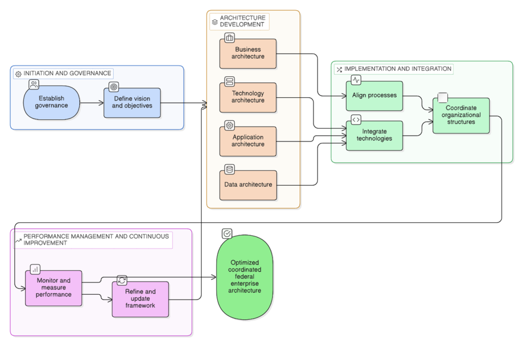
The development of a business framework for FEA must be grounded in clear strategic objectives that reflect both the unique mandates of federal agencies and the broader imperatives of digital transformation. Such a framework encapsulates the vision, mission and guiding principles that govern architectural decisions, ensuring alignment with national priorities and public service outcomes. Below diagram shows a business framework for FEA.

Magesh Kasthuri
Essential elements include a well-articulated operating model, comprehensive stakeholder engagement mechanisms and the integration of risk management strategies tailored for AI-centric solutions. Strategic alignment is achieved by mapping business capabilities to technology enablers, thereby fostering agility and resilience in the face of evolving policy and operational requirements. Furthermore, the business framework should support continuous innovation, allowing agencies to capitalise on emerging AI technologies while managing ethical and security considerations inherent in public sector environments.
TOGAF’s relevance for FEA solution design
The Open Group Architecture Framework (TOGAF) remains highly pertinent to the design and implementation of FEA solutions, particularly in the context of AI-driven transformation. TOGAF’s modular, iterative methodology provides a structured yet flexible approach to architecture development, encompassing architecture vision, business architecture, information systems architecture and technology architecture.

Magesh Kasthuri
Its emphasis on stakeholder management, requirements traceability and governance aligns well with the stringent accountability standards of federal agencies.
In the AI era, TOGAF facilitates the seamless integration of intelligent systems by enabling clear definition of data flows, service interfaces and security protocols. The framework’s adaptability supports the incorporation of AI-specific considerations—such as algorithmic transparency and bias mitigation—into the broader enterprise architecture, ensuring that federal solutions remain robust, scalable and compliant with evolving regulations.
Design considerations for FEA
Effective FEA design in the AI era necessitates careful attention to several critical considerations. Scalability is paramount, as AI workloads and data volumes can grow rapidly, necessitating architectures that can expand seamlessly without compromising performance or security. Interoperability is equally essential, given the need for federal systems to integrate with a wide array of legacy platforms, external partners and emerging technologies.
Compliance remains a cornerstone of federal operations, with architectures required to support rigorous standards for data privacy, accessibility and ethical AI deployment. AI integration introduces unique challenges, including the management of large-scale data pipelines, real-time analytics and the orchestration of machine learning models. Design approaches must therefore incorporate mechanisms for continuous monitoring, model governance and adaptive learning, ensuring that AI capabilities enhance, rather than disrupt, mission-critical functions.
Validating success criteria: Metrics, evaluation methods and continuous improvement
The validation of success criteria within FEA initiatives is a multifaceted process that extends beyond traditional project management metrics. In the context of AI-enabled solutions, agencies must establish comprehensive evaluation frameworks that encompass operational efficiency, service quality, regulatory adherence and ethical considerations.
Metrics may include system uptime, data accuracy, user satisfaction and the effectiveness of AI-driven decision-making. Evaluation methods should leverage both quantitative analytics and qualitative assessments, enabling a holistic view of architectural performance. Continuous improvement is facilitated through feedback loops, periodic architecture reviews and the incorporation of lessons learned from pilot projects and production deployments. By systematically validating success criteria, federal agencies can ensure that their EA investments deliver sustainable value and remain responsive to the dynamic demands of the AI era.
Roles of key personas in FEA adoption
The successful adoption of FEA is contingent upon the coordinated efforts of various leadership personas within the organization. The Centre of Excellence (COE), Chief Business Officer (CBO), Chief Information Officer (CIO) and Chief Technology Officer (CTO) each play distinct yet interdependent roles in driving architectural transformation. The following table outlines the features of FEA alongside the responsibilities of these key personas, providing clarity on their contributions to effective EA adoption.
| Feature | COE | CBO | CIO | CTO |
| Strategic Alignment | Establishes best practices and ensures alignment with federal standards | Translates agency mission into actionable business objectives | Aligns IT initiatives with organizational goals | Ensures technology strategy supports enterprise vision |
| Governance and Compliance | Develops governance frameworks and monitors adherence | Implements compliance policies in business processes | Oversees regulatory adherence in IT operations | Ensures technology solutions meet compliance standards |
| AI Integration | Promotes AI adoption and capability building | Identifies business cases for AI-driven transformation | Oversees integration of AI within IT infrastructure | Architects and implements AI technologies |
| Risk Management | Defines risk management protocols for emerging technologies | Assesses business risks associated with AI solutions | Mitigates IT risks through robust controls | Implements technical safeguards and resilience measures |
| Continuous Improvement | Drives innovation and continuous learning | Leads business process optimization initiatives | Implements feedback mechanisms in IT delivery | Adopts new technologies to enhance enterprise capabilities |
Conclusion
As federal agencies continue to embrace AI as a catalyst for improved service delivery and operational excellence, the importance of Federal Enterprise Architecture will only intensify. By providing a structured approach to managing complexity, fostering innovation and ensuring accountability, FEA serves as a critical enabler of digital transformation.
The integration of frameworks such as TOGAF, coupled with a robust business framework and rigorous validation mechanisms, equips agencies to navigate the uncertainties of the AI era with confidence. Through the active engagement of key personas, federal organizations can build resilient, adaptive architectures that not only meet current demands but also anticipate future challenges, thereby sustaining the relevance of FEA in a rapidly evolving technological landscape.
This article was made possible by our partnership with the IASA Chief Architect Forum. The CAF’s purpose is to test, challenge and support the art and science of Business Technology Architecture and its evolution over time as well as grow the influence and leadership of chief architects both inside and outside the profession. The CAF is a leadership community of the IASA, the leading non-profit professional association for business technology architects.
This article is published as part of the Foundry Expert Contributor Network.
Want to join?